
嗨~大家好!我是墨白!
今天拆解一个国漫制作流程,
▌制作流程
1、豆包或千问生成提示词
2、Nano Banana pro或即梦4.0以上生图
3、即梦、海螺、可灵或ComfyUI工作流生视频
4、MinMax或剪映生成对白/音频
5、剪映后期
展示~👇
01
—
人物定妆
打开豆包、Qwen、Gemini等,同步给指令,选比较符合你预期的方案来进行下一步操作。这里我是用千问大模型生成人物描述提示词……
千问:https://chat.qwen.ai/
一位尊贵的古风女子,长发,戴着发冠,手里拿着扇子,穿着华丽的古风长裙,颜色红白配色,红白配色的鞋子。大眼睛小嘴巴把你想到的人物形象给大语言模型进行细化,给AI一个身份
你是一位资深的AIGC提示词撰写专家。拥有几十年的创造经验,现需要你帮我优化扩写我提供的文字(把你想生成的人物描述放进来),使用你的专业能力,进行细化处理,要求按照我以下的格式生成;输出中文提示词。格式要求:摄影风格:写实风格、电影感,主体:XXXXXXXXXXX,环境:XXXXXXXXXXX,光影:如日出边缘+天窗+钻石粉尘,镜头类型、镜头关键词:色调风格:胶片,冷色调对比度,暖色高光,景别:如特写镜头(Close-up)
![]() |
可以修改上面公式的内容,细化你想要的人物描述,如:风格、长相、脸型、发型、发饰、道具、衣服、背景……
![]() |
![]() |
![]() |
每个人物都用同样的提示方法,用大香蕉模型或者即梦生成人物三视图,确保每个画面中的人物一致性。
02
—
分镜画面
RunningHub官网:https://www.runninghub.cn/
Lovart官网:https://www.lovart.ai/zh/home
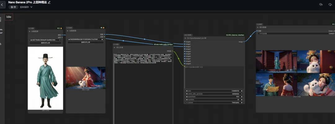
可以用ComfyUI工作流调用大香蕉Pro,生成分镜画布,还是比较便捷的……或者选你顺手的平台出图也可以,如lovart……,这里我综合用了工作流、lovart出分镜画面。
![]() |
![]() |
![]() |
![]() |
先把已经准备好的人物定妆图给工作流,运行出第一张场景图,然后再用场景图给新的分镜画面指令。工作流里的文本指令可与lovart里香蕉大模型通用,同样的生图逻辑。举个例子:
画面风格:**风格(写上你想要的画布风格),色彩柔和细腻,质感轻盈通透主体人物:一位宫廷贵女(白底定妆照)动作姿势:她正温柔蹲姿;神情专注柔和,嘴角含浅笑,眼神低垂流露深切怜惜与静谧温情;发丝与衣缘微动,暗示夜风轻拂关键道具:小猫或小狗(详细描述特征)憨态可掬,又带着一丝撒娇,环境:斑驳剥落的朱红宫墙为背景,墙面肌理粗粝、漆色斑驳,显露出时光侵蚀的痕迹;前景为青灰石板小径,缝隙间野草枯黄,在月光下泛出微弱暖褐光晕;远景中古典廊柱光影:主光源为左上方一盏朦胧暖黄色纸灯笼(可以根据需求加一些你想要的光影效果描述)色调风格:……风格渲染,主调为深蓝、灰黑与暗红,景别:中近景,完整呈现女子上半身姿态
上面的提示词需要自己再优化一下,填上你的图片和想要的风格噢~
第一个画面出来后,就可以拿来做分镜,可以随意加入指定人物或改变人物角度。如下:
![]() |
|
同理,其他分镜图也依次推出。用即梦、香蕉pro、ComfyUI工作流,提示词通用。
小提醒:AI生成人物白底图习惯给五五身材,你可以加一些强调的提示词或PS拉长腿,让人物九头身,整体比例好看后,再拿定妆照生成下面的流程。AI给不了的角度,你可以展示自己的灵魂画手特质,给它画个角度参考。
03
—
动态视频生成
如果你对推、拉、摇、移、过这些镜头判断不是那么精准,可以把你的图给千问,让它给你动态提示词参考。
![]() |
![]() |
![]() |
按以上的思路,千问把整体细节给你,你可以根据自己想要的效果,再去调整一下细节,不想抽卡的话,用它给的提示词之前一定要检查它给的内容。毕竟视频消耗积分比较快。
所有视频出来后,觉得哪个片段清晰度不够,可以用ComfyUI工作流修复一下,时间可能会稍微有点久~
![]() |
04
—
音频/对口型
可以用MinMax生成对白,使用步骤可参考用AI制作“亲人托梦”,让思念有回应(保姆级教程)
也可以用剪映内置的声音,生成后导出你的音频备用。比如贵妃的声音,我用的剪映里的贵人,有点皇上独宠我一人的小傲娇
![]() | ![]() | ![]() |
每个角色台词的音频保存好,就是要对口型了(如果你用了即梦或可灵等音画同出的大模型,可以忽略这一步)。这里我用了ComfyUI的视频对口型工作流。
![]() |
05
—
后期合成剪辑
所有视频准备好后,就可以导入到剪映里合面成。适当加一些转场、特效或音效让整个视频更完善。
剪映官网:https://www.capcut.cn/
![]() |
完整视频展示~
今天的分享就到这里!快去试试吧!
欢迎狠狠三连鼓励~
我是墨白,下期见~
#AI原创#Lovart#Qwen#Nano#即梦视频#Minmax#剪映#ComfyUI#AI教程拆解#即梦#AI教程#AI拆解全流程